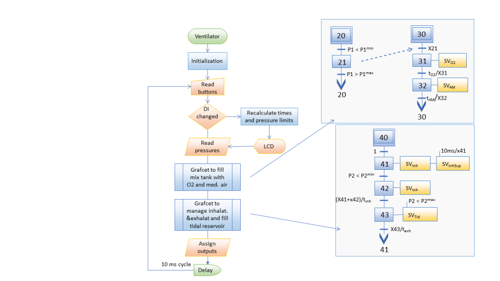
Accede al artículo con instrucciones Accede al BOM Respirador artificial Artículo, instrucciones, y fotos de un respirador artificial realizado con válvulas electroneumáticas